Einige Leute fragten, ob sie DVD-Videos in sozialen Medien bearbeiten könnten. Da es sich bei DVDs um physische Medien handelt, können Sie die Videos nicht mehr ändern, nachdem Sie sie auf optische Datenträger geschrieben haben. Wie beim Digitalisieren Ihrer DVDs haben Sie auch hier die Möglichkeit, diese zu bearbeiten und weiterzugeben. Mit anderen Worten: Sie müssen Ihre DVD-Videos in digitale Dateien konvertieren und dann das unerwünschte Filmmaterial ausschneiden und zuschneiden. Dieses Tutorial zeigt die einfachen Möglichkeiten dazu Schneiden Sie DVD-Videodateien.

Teil 1: DVD-Videodateien mit AVAide DVD Ripper schneiden

Beim Schneiden von DVD-Videodateien ist die Ausgabequalität ein großes Problem. DVDs werden zum Speichern von HD-Videos verwendet. Die Videoqualität hat sich stark weiterentwickelt und 4K ist überall. Darüber hinaus können Sie die Ausgabequalität verbessern, wenn Sie das richtige Tool auswählen, z AVAide DVD Ripper. Ein weiterer Vorteil besteht darin, dass die One-Stop-Lösung professionelle Funktionen so integriert, dass jeder sie schnell erlernen kann.

AVAide DVD Ripper – Bester DVD Ripper
  • Digitalisieren Sie DVD-Videos und bearbeiten Sie sie in einer einzigen Anwendung.
  • Verbessern Sie die Qualität der Videoausgabe mithilfe der KI-Technologie.
  • Unterstützt eine Vielzahl von Videoformaten.
  • Integrieren Sie zahlreiche Bonus-Tools, wie z. B. das Zuschneiden von DVD-Videos.

So schneiden Sie ein DVD-Video ohne Qualitätsverlust

Schritt 1Laden Sie DVD-Videos

Führen Sie die beste DVD-Ripping-Software aus, nachdem Sie sie auf Ihrem Computer installiert haben. Es ist kompatibel mit Windows 11/10/8/7 und Mac OS X. Legen Sie die gewünschte DVD in Ihren Computer ein. Gehen Sie zur Software, klicken Sie auf und erweitern Sie die DVD laden Menü in der oberen linken Ecke, wählen Sie Laden Sie eine DVD-Disc, und wählen Sie die optische Disc aus. Drücken Sie die Taste Vollständige Titelliste Klicken Sie auf die Schaltfläche und wählen Sie das oder die DVD-Videos aus, die Sie schneiden möchten.

Laden Sie den DVD-Zuschnitt

Schritt 2Schneiden Sie ein DVD-Video

Klicken Sie anschließend auf die Schneiden Klicken Sie auf die Schaltfläche mit dem Scherensymbol auf dem gewünschten DVD-Video in der Hauptoberfläche. Dadurch wird das Video in ein anderes Fenster verschoben. Spielen Sie das Video auf der Timeline ab und klicken Sie Start einstellen am Neuanfang. Spielen Sie das Video weiter ab und drücken Sie Ende einstellen am gewünschten Ende. Schlagen Sie die Segment hinzufügen Klicken Sie auf die Schaltfläche, und dann können Sie einen weiteren Clip zuschneiden. Klicken Sie abschließend auf Speichern Taste.

Video zuschneiden

Schritt 3Zugeschnittenes DVD-Video rippen

Wenn Sie zur Hauptoberfläche zurückkehren, klicken Sie auf Alle rippen Menü oben rechts, gehen Sie zu Video Klicken Sie auf die Registerkarte, wählen Sie ein Ausgabeformat und eine Voreinstellung aus. Gehen Sie dann nach unten und drücken Sie auf Ordner Klicken Sie auf die Schaltfläche, um ein bestimmtes Verzeichnis zum Speichern der Clips festzulegen. Klick auf das Alles zerreißen Klicken Sie auf die Schaltfläche und Sie erhalten einige Minuten später die zugeschnittenen DVD-Videos.

Alles zerreißen

Teil 2: So schneiden Sie ein DVD-Video mit HandBrake

HandBrake ist eine kostenlose Möglichkeit, ein DVD-Video zuzuschneiden. Da es sich um ein Open-Source-Projekt handelt, kann jeder die Software herunterladen und nutzen, ohne einen Cent zu zahlen. Viele technisch versierte Menschen bevorzugen HandBrake, für Anfänger ist es jedoch etwas kompliziert. Wir demonstrieren die Details unten.

Schritt 1Öffnen Sie den kostenlosen DVD-Ripper und Editor. Sie können die Software kostenlos von der offiziellen Website herunterladen und installieren.

Schritt 2Legen Sie eine Film-DVD in Ihren Computer ein. Wenden Sie sich an HandBrake und gehen Sie zu Open Source Menü und wählen Sie Ihr DVD-Laufwerk aus.

Open Source

Schritt 3Suchen Sie die Quelle Abschnitt, ziehen Sie den nach unten Titel Option und wählen Sie den Videotitel aus, den Sie zuschneiden möchten. Legen Sie dann in den Kästchen davor und danach den neuen Anfang und das neue Ende fest durch Möglichkeit. Wenn Sie sich nicht sicher sind, klicken Sie auf Vorschau Menü aufrufen und das DVD-Video ansehen.

Spitze: HandBrake bietet keine Zeitleiste, sodass Sie darauf kein DVD-Video zuschneiden können. Darüber hinaus kann der kostenlose DVD-Konverter jeweils nur ein Video schneiden.

Video schneiden

Schritt 4Klicken Sie anschließend auf die Durchsuche Klicken Sie auf die Schaltfläche, wählen Sie einen Speicherortordner zum Speichern des Clips aus und hinterlassen Sie einen Dateinamen.

Schritt 5Gehen Sie zum Ausgabeeinstellungen Bereich, ziehen Sie die nach unten Container Option und wählen Sie ein Ausgabeformat. Dann geh zum Voreinstellungen Bedienfeld und wählen Sie eine geeignete Voreinstellung nach Ihren Wünschen aus.

Voreinstellungsbereich

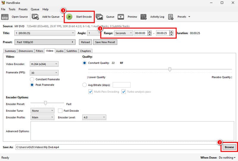
Schritt 6Klicken Sie abschließend auf Codieren starten Menü im oberen Menüband, um mit dem Zuschneiden des DVD-Videos zu beginnen. Es kann eine Weile dauern, bis der Vorgang abgeschlossen ist. Sie können nur etwas Geduld haben.

Codieren starten

Notiz: HandBrake ist nicht auf allen kommerziellen DVDs verfügbar. Wenn während des Vorgangs eine Fehlermeldung angezeigt wird, versuchen Sie es mit anderen Anwendungen.

Teil 3: Vergleich zwischen DVD Ripper und HandBrake

AVAide DVD Ripper Handbremse
Preis Kostenlos/ $15.00/ $27.00 Kostenlos
Video Auflösung 4K, HD 1080p, HD 720p, 480p 1080p, 720p, 576p, 480p
Verlustfreie Bearbeitung Ja Nein
Schneiden Sie DVD-Videos auf einer Timeline Ja Nein
Vorschau in Echtzeit Ja Nein
Verschlüsselte DVD rippen Ja Unterstützt nur CSS
Stapelzuschnitt oder -teilung Ja Nein
Ausgabeformate Fast alle Multimediaformate MP4, MKV, M4V
Alle Programme anzeigen

Teil 4: FAQs zum Schneiden eines DVD-Videos

Kann man eine DVD mit einer Schere schneiden?

Eine einfache Möglichkeit, eine optische Disc unlesbar zu machen, besteht darin, sie einfach mit einer Schere in zwei Hälften zu schneiden. Mit anderen Worten: Sie können eine DVD mit einer Schere zerschneiden, sie wird jedoch für immer beschädigt und kann nicht mehr abgespielt werden.

Kann man Filmmaterial auf einer DVD bearbeiten?

Nein. Solange Sie ein Video auf eine DVD schreiben, können Sie das Filmmaterial nicht erneut ändern. Wenn Sie das Filmmaterial bearbeiten möchten, müssen Sie es neu auf die DVD schreiben.

Ist es illegal, eigene DVD-Videos zu bearbeiten?

Viele Menschen fragen sich, ob es legal ist, eine DVD für den persönlichen Gebrauch zu rippen und zu bearbeiten. Dies ist technisch gesehen illegal. Die meisten Regierungsbehörden konzentrieren sich jedoch nicht auf das, was Menschen offline zu Hause für ihren persönlichen Gebrauch tun.

Fazit

In diesem Tutorial wurden zwei Möglichkeiten aufgezeigt Schneiden Sie DVD-Videodateien ohne an Qualität zu verlieren. HandBrake ist die beste Option für technisch versierte Menschen und Menschen mit begrenztem Budget. Für Anfänger und Durchschnittsbürger ist AVAide DVD Ripper eine ausgezeichnete Wahl. Das benutzerfreundliche Design erleichtert das Erlernen und Verwenden. Wenn Sie auf andere Probleme zu diesem Thema stoßen, schreiben Sie diese bitte unter diesem Beitrag auf. Wir werden dann so schnell wie möglich darauf antworten.

Durch Bryan Simmonds am 16. Juni 2023

In Verbindung stehende Artikel